{{getMsg('Help_YouAreHere')}}: {{page.title}} {{page.title}}

Database Wizard

With the Database Wizard you can configure your database connection, choose database objects (tables, views, and stored procedures) you want to use in your report, as well as setting up the relations between the added database objects.
You can open this dialog with the menu item "Report | Database Wizard...".

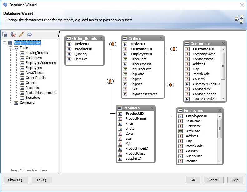
The following screenshot shows the Database Wizard after a database connection, some database objects and joins between these objects has been added.

dbwizard.jpg

On the left you will see the connection(s) you have chosen for your report in the database browser. The area on the right contains the various tables, views or stored procedures you have selected for your report.